sybotan 6a30e20157 修改saga-web依的库。 5 years ago
..
img c076d9c17d 实现结构图补充 5 years ago
README.md c076d9c17d 实现结构图补充 5 years ago
arrow.md 961a9882ee 箭头绘制方式补充 5 years ago
clip.md 2b4c2ee23c 完善绘制引擎程序结构。 5 years ago
composite.md 37bd5c4fd2 融合文档补充修改 5 years ago
custom-engine.md 2b4c2ee23c 完善绘制引擎程序结构。 5 years ago
draw.md 7353b814d7 绘制圆item 5 years ago
gradient.md a6e8fb7483 发布,删除报错 5 years ago
image.md c492f8ab26 增加typescript支持。 5 years ago
style.md 6a30e20157 修改saga-web依的库。 5 years ago
text.md c492f8ab26 增加typescript支持。 5 years ago
transform.md 2b4c2ee23c 完善绘制引擎程序结构。 5 years ago

README.md

绘图引擎

1.引擎基本结构

绘图引擎结构

多引擎结构

多引擎结构

绘制结构

绘制结构

2.绘制操作,特殊说明:path/image/text;画笔/画刷;字体/字号/对齐方式;案例:线/圆/矩形/多边形/饼图(实现)/椭圆/圆角矩形;

画刷实现结构

画刷实现结构

画笔实现结构

画笔实现结构

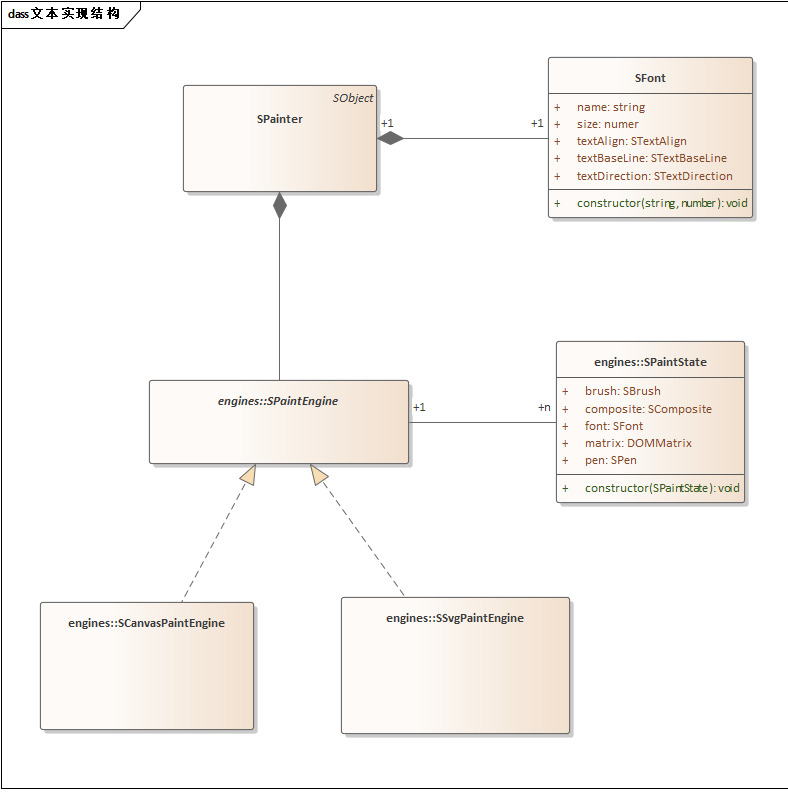
文本实现结构

文本实现结构

3.颜色与过渡

4.矩阵变换

5.融合效果

6.特效:投影/发光/倒影/a过渡/等

7.实现自定义绘图引擎:如image绘图引擎